General information
Name: nl.zorg.VisualAcuity 
Version: 2.2
HCIM Status:Final
Release: 2026-1
Release status: Prepublished
Release date: 17-04-2026
Metadata
| DCM::CoderList |
*
|
| DCM::ContactInformation.Address |
*
|
| DCM::ContactInformation.Name |
*
|
| DCM::ContactInformation.Telecom |
*
|
| DCM::ContentAuthorList |
*
|
| DCM::CreationDate |
15-06-2020
|
| DCM::DeprecatedDate |
|
| DCM::DescriptionLanguage |
nl
|
| DCM::EndorsingAuthority.Address |
|
| DCM::EndorsingAuthority.Name |
*
|
| DCM::EndorsingAuthority.Telecom |
|
| DCM::Id |
2.16.840.1.113883.2.4.3.11.60.40.3.12.19
|
| DCM::KeywordList |
|
| DCM::LifecycleStatus |
Final
|
| DCM::ModelerList |
*
|
| DCM::Name |
nl.zorg.Visus
|
| DCM::PublicationDate |
17-04-2026
|
| DCM::PublicationStatus |
Prepublished
|
| DCM::ReviewerList |
|
| DCM::RevisionDate |
16-04-2025
|
| DCM::Supersedes |
nl.zorg.Visus-v2.1.1
|
| DCM::Version |
2.2
|
| HCIM::PublicationLanguage |
EN
|
Revision History
Only available in Dutch
Publicatieversie 1.0 (01-09-2020)
Publicatieversie 2.0 (01-12-2021)
| ZIB-1412
|
zib Visus - code 'Anders, specificeer'
|
| ZIB-1441
|
zib Visus definitiecode AfstandTotKaart
|
| ZIB-1442
|
zib Visus AnatomischeLocatie en Lateraliteit
|
| ZIB-1445
|
zib Visus zelfde DefinitieCode voor verschillende concepten
|
| ZIB-1567
|
Element naam aanpassen
|
Publicatieversie 2.1 (10-06-2022)
| ZIB-1595
|
Codesysteem VisusMeetkaart heeft verkeerd OID.
|
Publicatieversie 2.1.1 (15-10-2023)
| ZIB-2020
|
Definitie van concept VisusWaarde aanpassen
|
Publicatieversie 2.2 (24-04-2024)
| ZIB-2741
|
Engelse rootconcept naam gelijk aan conceptnaam
|
Concept
Visual acuity is a measurement of sharpness of vision. It is a measure of the smallest details that someone can still distinguish.
Purpose
The aim is to determine the patient's visual functioning based ontheir visual acuity.
Evidence Base
Patient Population
Adults and children from the age that they can interpret a picture chart.
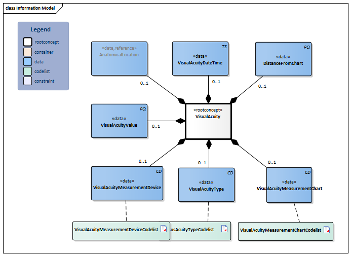
Information Model
| Type |
Id |
Concept |
Card. |
Definition |
DefinitionCode |
Reference
|
|
NL-CM:12.19.1
|
VisualAcuity
|
|
Root concept of the VisualAcuity information model.This root concept contains all data elements of the VisualAcuity information model.
|
|
|
|
NL-CM:12.19.6
|
|
VisualAcuityMeasurementDevice
|
0..1
|
The device used measuring the visual acuity.
|
|
|
|
NL-CM:12.19.2
|
|
VisualAcuityType
|
0..1
|
Type of visual acuity measurement.
|
|
|
|
NL-CM:12.19.7
|
|
VisualAcuityMeasurementChart
|
0..1
|
The type of chart used for the visual acuity measurement.
|
|
|
|
NL-CM:12.19.8
|
|
DistanceFromChart
|
0..1
|
Distance to the chart in meters.
|
|
|
|
NL-CM:12.19.11
|
|
VisualAcuityValue
|
0..1
|
The measured visual acuity.
|
|
|
|
NL-CM:12.19.4
|
|
VisualAcuityDateTime
|
0..1
|
The date and time when the visual acuity was measured.
|
|
|
|
NL-CM:12.19.5
|
|
AnatomicalLocation
|
0..1
|
Indication and the laterality of the eye of which the visual acuity measurement relates to.
|
|
|
Columns Concept and DefinitionCode: hover over the values for more information
For explanation of the symbols, please see the legend page
Example Instances
Only available in Dutch
| Visus
|
|
| DatumTijd
|
MetingType
|
Decimale Visus
|
Meting Kaart
|
Afstand tot kaart
|
Lateraliteit
|
Meethulpmiddel
|
| 08-02-2020
|
Best gecorrigeerde visus
|
0.8
|
Snellen Letterkaart
|
5 meter
|
Links
|
|
| 08-02-2020
|
Gecorrigeerde visus
|
1.0
|
logaritmische E-hakenkaart
|
3 meter
|
Rechts
|
Met stenopeische opening
|
Traceability to other Standards
This health and care information model is based on the information model template Measurement- v1.0.
Valuesets
VisualAcuityMeasurementChartCodelist
| Valueset OID: 2.16.840.1.113883.2.4.3.11.60.40.2.12.19.3
|
Binding: Extensible
|
Status: Active
|
| Conceptname
|
Conceptcode
|
Codesystem name |
Codesystem OID
|
Description
|
| Logarithmic E chart
|
1
|
VisusMeetkaart
|
2.16.840.1.113883.2.4.3.11.60.40.4.27.1
|
Logaritmische E-hakenkaart
|
| Snellen chart
|
2
|
VisusMeetkaart
|
2.16.840.1.113883.2.4.3.11.60.40.4.27.1
|
Snellen Letterkaart
|
| LEA Hayvarinen chart
|
3
|
VisusMeetkaart
|
2.16.840.1.113883.2.4.3.11.60.40.4.27.1
|
LEA symbolen kaart
|
|
|
| Value Other (OTH) from codesystem NullFlavor (OID: 2.16.840.1.113883.5.1008) is allowed in this valueset.
|
VisualAcuityMeasurementDeviceCodelist
| Valueset OID: 2.16.840.1.113883.2.4.3.11.60.40.2.12.19.4
|
Binding: Extensible
|
Status: Active
|
| Conceptname
|
Conceptcode
|
Codesystem name |
Codesystem OID
|
Description
|
| Pinhole visual acuity
|
419475002
|
SNOMED CT
|
2.16.840.1.113883.6.96
|
Met stenopeïsche opening (DEPRECATED)
|
| Pinhole
|
257492003
|
SNOMED CT
|
2.16.840.1.113883.6.96
|
Met stenopeïsche opening
|
|
|
| Value Other (OTH) from codesystem NullFlavor (OID: 2.16.840.1.113883.5.1008) is allowed in this valueset.
|
VisusAcuityTypeCodelist
| Valueset OID: 2.16.840.1.113883.2.4.3.11.60.40.2.12.19.2
|
Binding: Extensible
|
Status: Active
|
| Conceptname
|
Conceptcode
|
Codesystem name |
Codesystem OID
|
Description
|
| Corrected visual acuity
|
397536007
|
SNOMED CT
|
2.16.840.1.113883.6.96
|
Gecorrigeerde visus (met eigen bril)
|
| Uncorrected visual acuity
|
420050001
|
SNOMED CT
|
2.16.840.1.113883.6.96
|
Ongecorrigeerde visus
|
| Best corrected visual acuity
|
419775003
|
SNOMED CT
|
2.16.840.1.113883.6.96
|
Best gecorrigeerde visus(met optimale bril)
|
| Stereoscopic acuity
|
359750002
|
SNOMED CT
|
2.16.840.1.113883.6.96
|
Stereoscopische visus
|
|
|
| Value Other (OTH) from codesystem NullFlavor (OID: 2.16.840.1.113883.5.1008) is allowed in this valueset.
|
This information model in other releases
Information model references
This information model refers to
This information model is used in
- --
Technical specifications in HL7v3 CDA and HL7 FHIR
To exchange information based on health and care information models, additional, more technical specifications are required.
Not every environment can handle the same technical specifications. For this reason, there are several types of technical specifications:
- HL7® version 3 CDA compatible specifications, available through the Nictiz ART-DECOR® environment

- HL7® FHIR® compatible specifications, available through the Nictiz environment on the Simplifier FHIR

Downloads
This information model is also available as pdf file
or as spreadsheet
About this information
The information in this wikipage is based on prerelease 2026-1
SNOMED CT and LOINC codes are based on:
- SNOMED Clinical Terms versie: 20260331 [R] (maart 2026-editie)
- LOINC version 2.81
Conditions for use are located on the mainpage 
This page is generated on 19/04/2026 15:41:49 with ZibExtraction v. 10.0.9604.31200